DCSL3C-02C24X-5S is a compact, high-performance 1RU data center switch with 24×10G SFP+ downlinks and 2×100G QSFP28 uplinks, ideal for small to medium data centers, enterprise server rooms, edge deployments, and scalable Top-of-Rack or leaf-layer networks.
DCSL3C-02C24X-5S is a compact and efficient data center switch is equipped with 2×100G QSFP28 uplink ports and 24×10G SFP+ downlink ports, making it an ideal solution for small to medium-sized data centers, enterprise server rooms, and edge deployments. Designed for top-of-rack (ToR) or leaf-layer use, it offers high-performance 10G connectivity for servers and storage, while the 100G uplinks ensure seamless integration with spine or core switches, supporting high-throughput and scalable network architectures.
The 100G QSFP28 ports support flexible configurations, including 4×25G or 2×50G breakout, enabling adaptable network designs based on specific bandwidth needs. With advanced Layer 2/3 switching features, low latency, and support for protocols such as VXLAN, MLAG, and BGP/OSPF, this switch is built to support modern virtualized environments, SDN integration, and cloud-native applications.
Features
Based on High performance chip
Which are designed based on Ethernet switching chip CTC7132. The CTC7132 is high-performance chip which help the DCSL3C-02C24X-5S to meet the requirement of Metro/Enterprise/HCI networks.
Varied Port Types
Support 1G/2.5G/10G/25G/40G/100G ports to meet different network requirements.
System Design for Green and Energy Saving
Intelligent FAN adjustment and real-time power consumption monitoring technology are provided for the cost of maintenance redundancy and help to build a green and energy saving network.
Customized Profile for Different Deployment Scenarios
The Flexible Table Management (FTM) technology offers multiple table size configuration profiles as optimized choices for different network scenarios. Support up to 120K MAC address tables. Support up to 60K IP routing tables.
Intelligent Ethernet OAM: completed network fault management and performance guaranty
With the IEEE802.1ag and ITU-T Y.1731 end-to-end OAM, Ethernet service providers can monitor the services, survey the end-to end performance and ensure the service quality match the agreement.
The fault management technique includes CCM, LTM and LBM. Performance targets include measure for latency and jitter. Support remote management,network monitoring,network fault indication,remote loopback and MIB parameter retrieval according to the standard 802.3ah EFM.
Virtual Network and Intelligent Lossless Network Features
Support leading edge technology: Priority Flow Control (PFC), explicit Congestion Notification (ECN), etc.
Support MLAG (Multi-Chassis Link Aggregation) to aggregate links across different devices. MLAG can build an Active-Active system to improve the reliability of the network links from single board grade to device grade. MLAG use a peer link between to devices to aggregate two devices and make them as one device logically. Ports of two different devices join the aggregate ports together and all port can transmit the data traffic. MLAG need to management the device respectively, but the configurations are easier than stacking, reboot is NOT required after MLAG is configured. Forwarding and configuring are processing on local device, in normal condition the traffic do NOT transmit trough the peer link, the bandwidth of peer link is not the bottleneck of the network and the latency is low.
Support overlay technology (include NVGRE/VXLAN/GENEVE etc.). Overlay can make layer2 packets across the layer3 networks by using NVGRE/VXLAN/GENEVE header to encapsulate the entire Ethernet packets. Overlay resolves the problem of MAC table size limitation in traditional layer2 networks, resolves the problem of VLAN id count limitation, and resolves the problem network dynamic adjustment which cannot achieve by VLAN/VPN. Use VXLAN for example, 24 bits VNI identifier can support at most 16777215 logic networks, layer2 networks built by VXLAN can keep the same IP/MAC etc. when move the virtue machine.
Supports RPC-API for SDN (Software Defined Network). SDN is a new architecture of network which can substantially simplify the management and maintenance by separating the control plane and data plane of the network.
High Reliability
Powered powered by Hot-swappable power modules which supports AC/DC 1+1 redundancy;Fans support 5+1/3+1 redundancy;Support Real-time environment monitoring technology to detect the chipset temperature, status of fan and power, etc.Support LACP/ECMP/VRRP/VARP/STP/RSTP/MSTP/Smart Link/BFD/ERPS/G.8031/G.8032/Load-Balancing, etc. to protect the network traffic all-around effectively.
Patented technology “Sysmon” for CPU status monitoring can take action when system is error.
Outstanding QoS Control
Provide 10 hardware queues per-port (8 unicast queues, 1 multicast queue, 1 monitor queue, 1 CPU unicast queue, 1 CPU multicast queue). Support multi-stage scheduling technology such as WDRR (Weighted Deficit Round Robin)/SP (Strict Priority) and TD (Tail Drop)/WRED (Weighted Random Early Detection) to prevent congestion. Support flexible queue scheduling mechanism to do the shaping for queue or port traffic.
Ingress and egress policer provide intelligent bandwidth monitoring, which support to adjust the granularity according to the port speed. Both srTCM (Single Rate Three Color Marker) and trTCM (Two Rate Three Color Marker) can be supported.
Triple-play Service Support with Bandwidth Guaranty for High Quality Application
Offer high bandwidth for Triple-Play services such as IPTV, video monitoring. The built-in QoS capabilities and flexible queuing technologies guarantee high quality of services.
Rich multicast protocol set (IGMP Snooping, IGMP v1/v2, PIM-SM) support up to 2K multicast groups and 4K logical replications per group. With operation system software, IPTV service and multicast latency control are fully supported.
Comprehensive Network Security Policy
Support subscriber-class/switch-class/network-class security control.
IPv4/IPv6/MAC ACL can filter IPv4/IPv6/Non-IP packet respectively. Besides that, extended IPv4/IPv6 ACL which can match Layer2/layer3/layer4 information in one rule is available. The ACLs can apply to physical ports/vlan/port group/vlan group. The members of port group or vlan group share a set of ACLs and save the TCAM resource.
ARP Inspection and IP Source Guard features prevent network from malicious ARP attack. Support CPU Traffic Protection, Storm Control and CPU load optimization features. Support centralized 802.1x authentication feature to forbidden illegal user accessing network.
Convenient Management features
Support varied management interfaces, include console port/ in-band network ports/out-of-band network port/USB port. Support SNMP v1/v2/v3, Support CLI (Command Line Interface), web management, Telnet and FTP connection. Support OAM to make management more convenient, and support SSH2.0, SSL, etc. to ensure security of management.
P/N | DCSL3C-02C24X-5S |
Provided Fix Ports | 24x10G SFP+ Ports, 2x100G QSFP28 Ports |
RS-232 Serial Ports | 1 RJ-45 Port located at the left side of rear panel |
Management Ports | 1 RJ-45 out-of-band management ports located at the left side of rear panel |
USB Ports | 1 Type-A USB Port located at the left side of Rear panel |
Switch Capacity | 2.56Tbps |
Throughput | 1904.64Mpps |
Latency | 660ns |
CPU | SOC(Dual core, ARM A53) |
Memory | 2GB |
Flash | 8GB(eMMC) |
Packet Buffer Memory | 9MB |
Power supply | |
AC | Operating Voltage: 100 ~ 240V; 50/60Hz Maximum Voltage: 90 ~ 264V; 47~63Hz |
DC | Maximum Voltage: -48 ~ -60V |
HVDC | Not Support |
Power Supply | Support |
Airflow Option | Front-to-Rear/Rear-to-Front Airflow |
Fans Quantity | 3 |
Product Dimension | 44x442x378mm (H×W×D) |
Net Weight | 5.95Kgs |
Typical Power Draw | 44w |
Max Power Draw | 59w |
MTBF(Hour) | 206988 |
MTBF(Year) | 23.63 |
Operating Temperature | 0ºC ~45 ºC |
Storage Temperature | -40ºC ~70 ºC |
Relative Humidity | 0ºC ~95% (non-condensing |
Software Specification
Features | Description | Default Profile | Extended-buffer | IPv6 Profile | Layer3 Profile | Ipran Profile | ||||||||
Jumbo Frame | Max. jumbo frame size | 9600 | ||||||||||||
Unicast MAC | MAC address capacity | 98304 | 12288 | 98304 | ||||||||||
MAC learning rate (SW) | > 4000pps | |||||||||||||
MAC learning rate (HW) | > 10Gbps | |||||||||||||
Black hole MAC address | 128 | |||||||||||||
Multicast MAC | MAC address capacity | 2048 | 1024 | 2048 | ||||||||||
VLAN | VLAN IDs | 4094 | ||||||||||||
VLAN instances | 4094 | |||||||||||||
VLANs to enable statistics | 256 | |||||||||||||
VLAN Mapping | Maximum mapping table | 64 | ||||||||||||
Maximum rules number | 1024 | |||||||||||||
EVC | Maximum EVC number | 4094 | ||||||||||||
Link Aggregation (Static & LACP) | Maximum member number per group | 128 | ||||||||||||
Maximum group number | 64 | |||||||||||||
Load balance key mode | static/dlb/rr/resilient/self-healing | |||||||||||||
Convergence time | < 50ms | |||||||||||||
VLAN Classification | Maximum rule number | 4096 | ||||||||||||
Maximum group number | 1 | |||||||||||||
MAC based rule capacity | 512 | 384 | 512 | |||||||||||
IPv4 based rule capacity | 448 | 256 | 1024 | 512 | ||||||||||
IPv6 based rule capacity | 32 | 256 | 0 | 0 | ||||||||||
Protocol based rule capacity | 7 | |||||||||||||
STP | Convergence time | <30s | ||||||||||||
RSTP | Convergence time | <1s | ||||||||||||
MSTP | MSTP instance number | 64 | ||||||||||||
Convergence time | <1s | |||||||||||||
ERP | Maximum domain number | 16 | ||||||||||||
Ring number | 1 Primary ring/domain 2 Sub ring/domain | |||||||||||||
Maximum protection instance number per ring | 64 | |||||||||||||
Switchover time | <50s | |||||||||||||
G.8031 | Group number | 256 | N/A | N/A | 16 | |||||||||
Switchover time | <50 ms | |||||||||||||
G.8032 | Rings | 128 | N/A | N/A | 16 | |||||||||
Maximum member ports per Ring | 256 | N/A | N/A | 32 | ||||||||||
Switchover time | <50 ms | |||||||||||||
CFM(802.1ag) | Maximum session number | 512 | ||||||||||||
Maximum domain number | 8 | |||||||||||||
CCM interval types | 7 | |||||||||||||
CCM minimum innervate | 3.3ms | |||||||||||||
Maximum down MEP number | 1024 | |||||||||||||
Maximum up MEP number | 1024 | |||||||||||||
Maximum LMEP number | 1024 | |||||||||||||
ARP | ARP capacity | 12288 | 4096 | 6144 | 16384 | 12288 | ||||||||
IPv4 | FIB | 57344 | 28672 | 12288 | 57344 | 57344 | ||||||||
ECMP | ECMP group | 240 (Share with IPv6) | ||||||||||||
PBR | Policy route map | 64 | ||||||||||||
Policy based routing ACE | 256 | 128 | 256 | 128 | ||||||||||
OSP | Maximum static neighbors | 256 | ||||||||||||
Maximum summary address | 2048 | |||||||||||||
IPMC | Multicast routing table | 2048 | 512 | 1024 | 2048 | 1024 | ||||||||
Multicast routing downstream interfaces | 4096 | 1024 | 2048 | 5120 | 2048 | |||||||||
IGMP Snooping | Maximum groups number | 2048 | ||||||||||||
Maximum member number | 8192 | |||||||||||||
MVR | Maximum group number | 2048 | 512 | 1024 | 2048 | 1024 | ||||||||
Maximum member number | 4096 | 1024 | 2048 | 4096 | 2048 | |||||||||
Host Route | NDP capacity | 2048 | 1024 | 4096 | 0 | 2048 | ||||||||
IPv6 | IPv6 | 4096 | 1024 | 6144 | 0 | 240 | ||||||||
ECMP group | 240 (Share with IPv4) | 0 | 0 | |||||||||||
IPMC | Multicast routing table | 256 | 256 | 512 | 0 | 0 | ||||||||
Number of interfaces that support multicast routing table | 512 | 512 | 1024 | 0 | 0 | |||||||||
MVR v6 | Maximum entry number | 256 | 0 | 512 | 0 | 0 | ||||||||
Maximum member number | 512 | 0 | 1024 | 0 | 0 | |||||||||
IP Tunnel | Tunnel peer capacity | 8 | 8 | 8 | 8 | 8 | ||||||||
Per-port Queue Number | Uni cast queue | 8 | ||||||||||||
Multicast queue | 1 | |||||||||||||
Monitor queue | 1 | |||||||||||||
Packet Buffer | System packet buffer | 4.5MByte | 9MByte | 4.5MByte | 4.5MByte | 4.5MByte | ||||||||
Granularity | Police granularity | 0~2M: 10K 2M~100M: 40K 100M~1G: 80K 1G~2G: 120K 2G~4G: 250K 4G~10G: 500K | ||||||||||||
Queue shape granularity | ||||||||||||||
Port shape granularity | 10k | |||||||||||||
Flow Entry | Ingress port QoS ipv4 flow entries | 1532 | ||||||||||||
Ingress port QoS ipv6 flow entries | ||||||||||||||
Ingress port QoS flow stats entries | 128 | |||||||||||||
IPv4 ACL | Ingress port acl for IPv4 | 2926 | 2976 | Ingress and Egress ACL ruls use separate resouce pool. The Ingress IPv4/IPv6/MAC ACL rule share the Ingress resource and the Egress rules share the Egress resource. | ||||||||||
Ingress VLAN acl for IPv4 | ||||||||||||||
Egress port acl for IPv4 | 878 | 928 | ||||||||||||
Egress VLAN acl for IPv4 | ||||||||||||||
IPv6 ACL | Ingress port acl for IPv6 | 2926 | 0 | 0 | ||||||||||
Ingress VLAN acl for IPv6 | ||||||||||||||
Egress port acl for IPv6 | 878 | 0 | 0 | |||||||||||
Egress VLAN acl for IPv6 | ||||||||||||||
ACL Flow Stats | Ingress acl flow stats entries | 1022 | ||||||||||||
Egress acl flow stats entries | 1023 | |||||||||||||
CoPP | CoPP rules | 249 | 250 | |||||||||||
CoPP flow stats entries | 249 | 250 | ||||||||||||
UDF | UDF rules | 256 | ||||||||||||
UDF flow stats entries | 64 | |||||||||||||
IP Source Guard | IPv4 maximum rules number | 768 | 512 | 512 | 512 | |||||||||
IPv6 maximum rules number | 64 | 128 | 0 | 0 | ||||||||||
MAC 802.1X | Maximum entries | 512 | ||||||||||||
DHCP Snooping | Maximum bound entry | 4096 | ||||||||||||
IPFIX | Ingress IPFIX entries | 8192 | ||||||||||||
Ingress IPFIX resource | 8192 | |||||||||||||
BFD | Maximum session number | share 128 | ||||||||||||
S-BFD | Maximum session number | |||||||||||||
VRRP | Maximum group number | 255 | ||||||||||||
Smart Link | Maximum group number | 16 | ||||||||||||
Maximum instance number | 64 | |||||||||||||
Switchover time | <50ms | |||||||||||||
Monitor Link | Maximum group number | 16 | ||||||||||||
Maximum up-link number per group | 24 | |||||||||||||
Maximum down-link number per group | 24 | |||||||||||||
MLAG | Maximum MLAG group number | 63 | ||||||||||||
VARP | Virtual IP number per Port | 15 | ||||||||||||
VXLAN | VXLAN tunnel | 6144 | 4088 | 2040 | ||||||||||
VNI | 2000 | 2000 | 2000 | 2000 | 1000 | |||||||||
VTEP peer | 1024 | 1024 | 1024 | 1024 | 256 | |||||||||
Type | Sub type | Feature | ||||||||||||
Ethernet Basic Features | Ethernet | Interface | Ethernet interface operating modes(full duplex, half duplex, and auto-negotiation) | |||||||||||
Ethernet interface operating rates | ||||||||||||||
Jumbo frame | ||||||||||||||
Port-x connect | ||||||||||||||
Flow-control | Flow-control tx/rx | |||||||||||||
Storm-control | Port based storm-control | |||||||||||||
VLAN based storm-control | ||||||||||||||
Port-block | Port-block(know-multicast/know-multicast/know-multicast/know-multicast/broadcast) | |||||||||||||
Port-isolate | L2/L3/All port-isolate | |||||||||||||
Uni-direction isolate | ||||||||||||||
L2 protocol tunnel | L2 Protocol Tunnel(support CDP/CFM/DOT1X/LLDP/SLOW -PROTO/STP/VTP) | |||||||||||||
Forward mode | Store-and-forward | |||||||||||||
Cut-through | ||||||||||||||
VLAN | VLAN access mode | Access/Trunk | ||||||||||||
Default VLAN | ||||||||||||||
VLAN classification | VLAN classification (port based/mac based/ip based/prototypical based) | |||||||||||||
QinQ | Basic QinQ | |||||||||||||
Selective QinQ | ||||||||||||||
VLAN Mapping(1:1 VLAN Translation) | ||||||||||||||
VLAN Mapping(N:1 VLAN Translation) | ||||||||||||||
VLAN statistics | VLAN Statistics | |||||||||||||
Private VLAN | Private VLAN | |||||||||||||
Voice VLAN | Voice VLAN | |||||||||||||
Guest VLAN | Guest VLAN | |||||||||||||
MAC | MAC address table | Automatic learning and aging of MAC addresses | ||||||||||||
Clear FDB based on PORT+VLAN | ||||||||||||||
Hardware learning | ||||||||||||||
Static and dynamic MAC address entries | ||||||||||||||
MAC flapping detect | MAC flapping detect | |||||||||||||
Port bridge | Port Bridge | |||||||||||||
LAG | Link aggregation | Static-LAG & LACP | ||||||||||||
Static load balance(SLB) | ||||||||||||||
Dynamic load balance(DLB) | ||||||||||||||
Round-robin load balance(RR) | ||||||||||||||
LAG self-healing | ||||||||||||||
Weighted link aggregation | ||||||||||||||
Ethernet Ring Protection Features | xSTP | STP | Spanning-tree protocol | |||||||||||
RSTP | Rapid spanning-tree protocol | |||||||||||||
MSTP | Multi-instance spanning-tree protocol | |||||||||||||
Spanning-tree protocol protection | BPDU filter/guard | |||||||||||||
Root guard | ||||||||||||||
Loop guard | ||||||||||||||
Anti TC -BPDU attack | ||||||||||||||
ERPS | ERPS | Single ERPS ring | ||||||||||||
Tangent ERPS rings | ||||||||||||||
Intersecting ERPS rings | ||||||||||||||
Compatible with RRPP | ||||||||||||||
G.8031 | G.8031 | G.8031 Ethernet linear network protection | ||||||||||||
G.8032 | G.8032 | G.8032 v1/v2 | ||||||||||||
Single ring | ||||||||||||||
Sub ring | ||||||||||||||
Loop back detect | Loop back detect | Loop back-detection | ||||||||||||
Layer2 Multicast | Layer2 multicast | IGMP snooping | IGMPv1/v2/v3 snooping | |||||||||||
Fast leave | ||||||||||||||
Static IGMP snooping group | ||||||||||||||
MVR | MVR (Multicast VLAN registration) | |||||||||||||
IPv4 Forwarding | ARP | ARP | Static and dynamic ARP entries | |||||||||||
Aging of ARP entries | ||||||||||||||
Gratuitous ARP | ||||||||||||||
ARP proxy | Basic ARP -proxy | |||||||||||||
Local ARP -proxy | ||||||||||||||
IPv4 multicast routing | IPv4 static routes | IPv4 static routes | ||||||||||||
Black hole routes | ||||||||||||||
Co-work with IP SLA | ||||||||||||||
Virtual routing and forwarding (VRF) | ||||||||||||||
uRPF check | ||||||||||||||
RIP | RIP v1/v2 | |||||||||||||
OSPFv2 | OSPF v2 | |||||||||||||
IS-IS | IS-IS | |||||||||||||
IS-IS Extensions for segment-routing | ||||||||||||||
BGP | IBGP | |||||||||||||
EBGP | ||||||||||||||
Route policy | Route-map | |||||||||||||
IPv4 prefix-list | ||||||||||||||
PBR | Policy-based routing (PBR) | |||||||||||||
ICMP | ICMP redirect | |||||||||||||
ICMP unreachable | ||||||||||||||
ECMP | ECMP(SLB) | |||||||||||||
ECMP(DLB) | ||||||||||||||
ECMP(RR) | ||||||||||||||
ECMP self-healing | ||||||||||||||
IP unnumbered | ||||||||||||||
IPv4 multicast routing | IGMP | IGMP v1/v2/v3 | ||||||||||||
IGMP -proxy | ||||||||||||||
IGMP SSM mapping | ||||||||||||||
PIM | PIM -SM | |||||||||||||
PIM -SSM | ||||||||||||||
PIM -DM | ||||||||||||||
IPv6 Forwarding | IPv6 basic protocol | ICMPv6 | ICMPv6 | |||||||||||
NDP | NDP | |||||||||||||
PMTU | PMTU | |||||||||||||
IPv6 multicast routing | IPv6 static routes | IPv6 static routes | ||||||||||||
RIPng | RIPng | |||||||||||||
BGP4+ | BGP4+ | |||||||||||||
OSPF v3 | OSPF v3 | |||||||||||||
IS-IS | IS-IS | |||||||||||||
VRRP v3 | VRRP v3 | |||||||||||||
IPv6 multicast routing | MLD v1/v2 | MLD v1/v2 | ||||||||||||
MLD v1/v2 snooping | MLD v1/v2 snooping | |||||||||||||
MVR6 | MVR6 | |||||||||||||
PIM -SM v6 | PIM -SM v6 | |||||||||||||
IP tunnel | IPv6 over IPv4 tunnel | IPv6 over IPv4 tunnel | ||||||||||||
6to4 tunnel | 6to4 tunnel | |||||||||||||
ISATAP tunnel | ISATAP tunnel | |||||||||||||
IPv6 service | DHCPv6 | DHCPv6 relay | ||||||||||||
DHCPv6 snooping | ||||||||||||||
IPv6 route policy | IPv6 Prefix-list | |||||||||||||
Device Reliability Features | BFD | BFD | BFD for Static route | |||||||||||
BFD for OSPFv2 | ||||||||||||||
BFD for VRRP/Track | ||||||||||||||
BFD for PBR | ||||||||||||||
VRRP | VRRP | VRRP | ||||||||||||
Track for VRRP | ||||||||||||||
Smart link | Smart link | Multi-instance | ||||||||||||
Load balance | ||||||||||||||
Multi-link | ||||||||||||||
Monitor-link | ||||||||||||||
MLAG | MLAG | MLAG basic | ||||||||||||
MLAG orphan port | ||||||||||||||
Ethernet OAM | EFM | EFM (802.3ah) | Auto detection | |||||||||||
Network fault detetion | ||||||||||||||
Network fault handle | ||||||||||||||
Remote loopback | ||||||||||||||
CFM | CFM (802.1ag) | Hardware CCM detect | ||||||||||||
MAC Ping | ||||||||||||||
MAC Trace | ||||||||||||||
Y.1731 | Y.1731 | Latency and jitter measure | ||||||||||||
QoS Features | QoS | Traffic classification | Traffic classification based on COS/DSCP (Simple classification) | |||||||||||
Traffic classification based on ACL (Complex classification) | ||||||||||||||
Traffic classification based on inner header of the tunnel packets | ||||||||||||||
Traffic behaviors | Queue scheduling | |||||||||||||
Remark the priority fields(COS/DSCP) of the packet based on ACL | ||||||||||||||
Remark the priority fields(COS/DSCP) of the packet based on table map | ||||||||||||||
Flow redirection | ||||||||||||||
Flow mirror | ||||||||||||||
Traffic policing | Traffic policing based on direction(in/out) of port | |||||||||||||
Traffic policing based on direction(in/out) of VLAN | ||||||||||||||
Traffic policing based on direction(in/out) of flow | ||||||||||||||
Traffic policing based on direction(in/out) of aggregated flow | ||||||||||||||
Traffic shaping | Queue based traffic shaping | |||||||||||||
Port based traffic shaping | ||||||||||||||
Congestion management | SP(Strict priority)scheduling | |||||||||||||
WDRR(Weighted deficit round robin)scheduling | ||||||||||||||
SP + WDRR mixed scheduling | ||||||||||||||
Congestion avoidance | Tail drop (TD) | |||||||||||||
Weighted random early detection (WRED) | ||||||||||||||
Traffic statistics | Packet counts and bytes statistics based on traffic classification | |||||||||||||
Packet counts and bytes statistics based on the color after traffic policing | ||||||||||||||
Forwarded and discarded packet counts and bytes statistics | ||||||||||||||
ECN (Explicit congestion notification) | ECN tags based on tail drop | |||||||||||||
ECN tags based on WRED | ||||||||||||||
Virtual Network | Tunnel | Virtual gateway | VARP(Virtual -ARP) | |||||||||||
VARP subnet | ||||||||||||||
VxLAN |
| |||||||||||||
VxLAN distributed gateway | ||||||||||||||
VxLAN active-active access | ||||||||||||||
Overlay network based on VxLAN | ||||||||||||||
L2 protocol packet pass through | ||||||||||||||
Edit DSCP in VxLAN outer header | ||||||||||||||
Edit archetype in VxLAN inner header | ||||||||||||||
BGP EVPN | ||||||||||||||
Support to enable/disable overlay split horizon per-VNI | ||||||||||||||
GRE tunnel | GRE tunnel | |||||||||||||
NVGRE tunnel | NVGRE tunnel | |||||||||||||
GENEVE tunnel | GENEVE tunnel | |||||||||||||
DCB | DCBX | LLDP support DCBX TLV | ||||||||||||
PFC | PFC | |||||||||||||
Metro Features | IPRAN | LDP | LDP | |||||||||||
MPLS forwarding | MPLS forwarding | |||||||||||||
VPWS | VPWS | |||||||||||||
VPLS | VPLS | |||||||||||||
MPLS OAM | MPLS OAM | |||||||||||||
MPLS statistics | MPLS statistics | |||||||||||||
L2VPN | L2VPN | |||||||||||||
L3VPN | L3VPN | |||||||||||||
ACL | MPLS ACL | |||||||||||||
QoS | MPLS QoS | |||||||||||||
SR | MPLS -based segment-routing | |||||||||||||
Security and Management | System security | SSH | SSH v1/v2 | |||||||||||
RSA Key generation | ||||||||||||||
RADIUS | RADIUS | |||||||||||||
TACAS+ | TACAS+ | |||||||||||||
AAA | Authentication | |||||||||||||
Authorization | ||||||||||||||
Accounting | ||||||||||||||
Dot1x | Port based dot1x | |||||||||||||
MAC based dot1x | ||||||||||||||
Guest VLAN | ||||||||||||||
ACL | MAC/IP ACL | |||||||||||||
Basic mode ACL | ||||||||||||||
Port-group ACL | ||||||||||||||
VLAN -group ACL | ||||||||||||||
IPv6 ACL | ||||||||||||||
ACL UDF | ||||||||||||||
Time range | ||||||||||||||
ARP inspection | ARP inspection | |||||||||||||
P source guard | IP source guard | |||||||||||||
Port Security | Limitation on MAC address learning on interface | |||||||||||||
VLAN Security | Limitation on MAC address learning on VLAN | |||||||||||||
Control plane policy (CoPP) | Black list / White list | |||||||||||||
Rate limit | ||||||||||||||
CPU traffic limit | CPU traffic limit | |||||||||||||
Prevent DDOS attack | Prevent DDOS attack (ICMP Flood/Smurf/Fragile/LAND/SYN Flood) | |||||||||||||
Login filter | Telnet/SSH ACL filtering | |||||||||||||
Telnet/SSH IPv6 ACL filtering | ||||||||||||||
Link flapping detection | Link flapping detection | |||||||||||||
Network management | DHCP | DHCP server | ||||||||||||
DHCP relay | ||||||||||||||
DHCP snooping | ||||||||||||||
DHCP client | ||||||||||||||
DHCP option 82 | ||||||||||||||
DHCP option 252 | ||||||||||||||
RMON | RMON | |||||||||||||
sFlow | sFlow v4/v5 | |||||||||||||
IP SLA | IP SLA | |||||||||||||
IPFIX | IPFIX | |||||||||||||
Latency/Buffer monitor | Latency monitor | |||||||||||||
Buffer monitor | ||||||||||||||
EFD | Elephant flow detection | |||||||||||||
NTP | Network time protocol (NTP) | |||||||||||||
PTP (IEEE 1588 Precise time protocol) | Transparent clock (TC) | |||||||||||||
Boundary clock (BC) | ||||||||||||||
Disable | Disable detection and recovery | |||||||||||||
DNS | Static DNS Client | |||||||||||||
LLDP | LLDP | |||||||||||||
Configuration Maintenance | Terminal services | Command line interface | Configurations through CLI (Command line interface) | |||||||||||
Help information | Banner configuration | |||||||||||||
Help information in English | ||||||||||||||
Terminal service | Vty terminal service | |||||||||||||
Console terminal service | ||||||||||||||
Configuration management | Management interface | Inband management interface and configuration | ||||||||||||
Outband management interface and configuration | ||||||||||||||
User privilege management | Privileged user priority and privileged commands | |||||||||||||
SNMP | Network management based on SNMP v1/v2c/v3 | |||||||||||||
Public and private MIB | ||||||||||||||
Public and private trap | ||||||||||||||
WEB | Configuration and management based on WEB UI | |||||||||||||
RPC-API | Configuration and management based on RPC-API | |||||||||||||
Smart con fig | Smart con fig(Automatically configuration when system start) | |||||||||||||
OVSDB | Configuration and management based on OVSDB | |||||||||||||
system profile configuration | Change the system specifications by choose different STM profiles | |||||||||||||
License control | Feature configuration based on license | |||||||||||||
Restore factory default configuration | Restore factory default configuration | |||||||||||||
File system | File system | File system(support directory and file management) | ||||||||||||
Upload and download | Upload and download files through FTP or TFTP | |||||||||||||
Upload and download files through X modem | ||||||||||||||
Debugging and maintenance | Debug | Per-module debug features | ||||||||||||
ICMP debug | ||||||||||||||
BHM | Software process monitor: Beat heart monitor | |||||||||||||
Hardware watch dog | ||||||||||||||
Log & alarm | CPU usage display and alarm | |||||||||||||
Memory usage display and alarm | ||||||||||||||
Device temperature, PSU, FAN status display and alarm | ||||||||||||||
User operation logs | ||||||||||||||
Management of logs, alarms, and debugging information | ||||||||||||||
VCT | Virtual cable test | |||||||||||||
system diagnostics | Detailed diagnostic-information collection | |||||||||||||
Reboot | Manual reboot | |||||||||||||
Schedule reboot | ||||||||||||||
Reboot Information logging | ||||||||||||||
Network diagnostics | Ping | |||||||||||||
IPv6 Ping | ||||||||||||||
Trace-route | ||||||||||||||
Mirror | Port mirror | |||||||||||||
Flow mirror | ||||||||||||||
Remote mirror | ||||||||||||||
Multi-destination mirror(m:n) | ||||||||||||||
Use CPU as mirror source | ||||||||||||||
Use CPU as mirror destination and analyze packet | ||||||||||||||
ERSPAN | ||||||||||||||
CPU statistics | To CPU / From CPU packets statistics | |||||||||||||
L2 Ping | Layer2 network connectivity detection - L2Ping (MAC Ping/Trace) | |||||||||||||
UDLD | Unidirectional link detection | |||||||||||||
Unidirectional | Unidirectional forwarding of the fiber | |||||||||||||
Loop back | Port loop back | |||||||||||||
Hardware loop back (Internal/External) | ||||||||||||||
System time | Time configuration | |||||||||||||
Timezone | ||||||||||||||
Version upgrade | System soft ware upgrade | Upgrade with the local image file | ||||||||||||
Upgrade with the remote TFTP server | ||||||||||||||
U boot upgrade | Online upgrade u boot | |||||||||||||
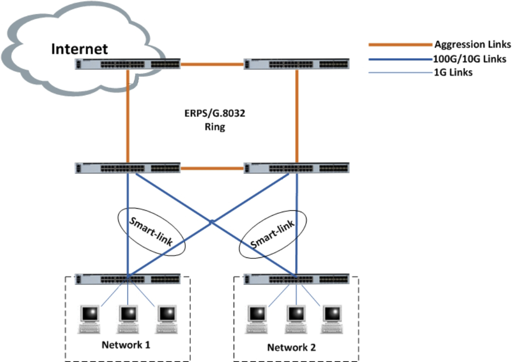
Application


P/N | Description |
DCSL3C-02C24X-5S | Standard 1U 19'' rack mountable, 24×10G SFP+, 2×100G QSFP28 Dual modular power supply, Front-to-Rear/Rear-to-Front Airflow, Fixed Fan |
Subscribe now, you can get over 100 valuable resources and white papers.
Follow us also can get the latest products and industry information in our members emails. Learn Details>>>
Call us on:
Email Us:
2106B, #3D, Cloud Park Phase 1, Bantian, Longgang, Shenzhen, 518129, P.R.C.